Download HCIE-Datacom V1-0.H12-891.ExamTopics.2025-09-26.56q.vcex

Vendor: Huawei
Exam Code: H12-891
Exam Name: HCIE-Datacom V1-0
Date: Sep 26, 2025
File Size: 2 MB

How to open VCEX files?

Files with VCEX extension can be opened by ProfExam Simulator.

Demo Questions

Question 1
Which of the following BGP route attributes cannot be used to control BGP route selection?
  1. Community
  2. AS_Path
  3. MED
  4. Originator ID
Correct answer: D
Explanation:
A: 3 - Mosted
A: 3 - Mosted
Question 2
By default, the domain ID of an OSPF process is the same as the process ID. You can run the domain-id command in the OSPF process view to change a domain ID.
  1. True
  2. False
Correct answer: A
Explanation:
A: 1B: 2 - Mosted
A: 1B: 2 - Mosted
Question 3
VXLAN identifies tenants using VNIs, which are 24 bits long. A tenant can have one or more VNIs, and VXLAN supports a maximum of 12 million tenants.
  1. True
  2. False
Correct answer: B
Explanation:
B: 4 - Mosted
B: 4 - Mosted
Question 4
In the SSH algorithm negotiation phase, the SSH server and client exchange the list of algorithms that hey support. The list of symmetric encryption algorithms of the SSH server is as follows: aes256-ctr, aes192-ctr, aes128-ctr, and aes256-cbc. The list of symmetric encryption algorithms of the SSH client is as follows: aes128-ctr, aes192-ctr, aes256-ctr, and aes256-cbc. Which of the following symmetric encryption algorithms can be used by both the SSH server and client?
  1. aes256-ctr
  2. aes192-ctr
  3. aes128-ctr
  4. aes256-cbc
Correct answer: C
Explanation:
C: 2 - Mosted
C: 2 - Mosted
Question 5
As shown in the figure, PE1 and PE2 exchange private network route information with their respective CEs through OSPF, and the same domain ID is configured on PE1 and PE2. Which of the following LSA types may be transmitted to CE2 when PE2 imports BGP routes to the OSPF process?
  1. Type 1 LSA
  2. Type 3 LSA
  3. Type 5 LSA
  4. Type 7 LSA
Correct answer: C
Explanation:
B: 1 - Mosted
B: 1 - Mosted
Question 6
In 6PE and 6VPE networking, no VPN instance needs to be created on PEs.
  1. True
  2. False
Correct answer: A
Explanation:
B: 2 - Mosted
B: 2 - Mosted
Question 7
On a medium-sized network configured with BGP, two RRs are typically deployed to improved BGP RR reliability. Typically, the cluster IDs of the two RRs are set as the same. Which of the following is the reason for that?
  1. To prevent loops.
  2. To prevent sub-optimal routes.
  3. To prevent memory insufficiency caused by receiving too many routes on RRs.
  4. To prevent memory insufficiency caused by receiving too many routes on clients.
Correct answer: B
Explanation:
A: 1C: 2 - Mosted
A: 1C: 2 - Mosted
Question 8
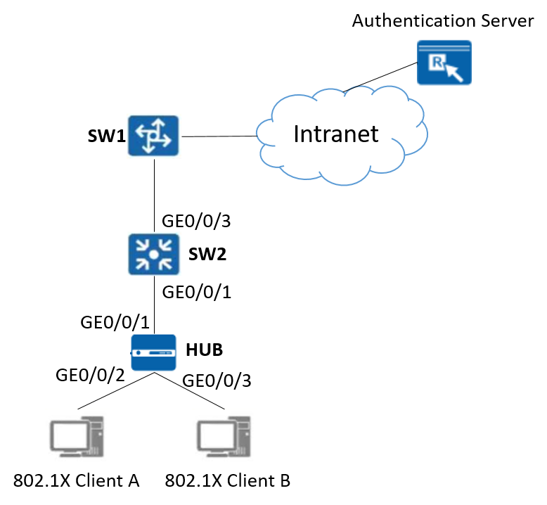
On the network shown in the following figure, 802.1X authentication is deployed on GE0/0/1 of SW2. Which of the following statements are correct?
  1. When MAC address-based access control is used, 802.1X clients A and B must be authenticated separately before they can obtain corresponding network access permissions.
  2. When interface-based access control is used, 802.1X client B can use network resources without being authenticated if 802.1X client A is successfully authenticated.
  3. Assume that SW2 uses MAC address-based access control mode and 802.1X client A passes authentication first. If 802.1X client A goes offline first, then 802.1X client B will still have the corresponding network access permissions because the interface status remains unchanged.
  4. Assume that SW2 uses the interface-based access control mode and 802.1X client A passes authentication first. If 802.1X client A goes offline first, then 802.1X client B will lose the corresponding network access permissions.
Correct answer: AD -
Explanation:
ABD: 2 - Mosted
ABD: 2 - Mosted
Question 9
Which of the following is the default port used by iMaster NCE-Campus northbound open APIs?
  1. 18008
  2. 18006
  3. 18002
  4. 18000
Correct answer: D
Explanation:
C: 4 - Mosted
C: 4 - Mosted
Question 10
As shown in the figure, Site1 and Site2 need to communicate through a carrier's BGP/MPLS IP VPN. A public network tunnel has been established between PE1 and PE2 (label information is shown in the figure). PE1 has advertised the 192.168.1.0/24 route of Site1 to PE2 through MP-IBGR and route learning is normal. What is the top label in a data packet transmitted on the link P -> PE1 if the packet is sent by Site2 to 192.168.1.0/24 of Site1?
  1. 3
  2. 6662
  3. 6661
  4. 8888
Correct answer: B
Explanation:
A: 1D: 2 - Mosted
A: 1D: 2 - Mosted
Question 11
The following figure shows the inter-AS MPLS L3VPN Option C (solution 2). ASBR-PE2 is connected to CE3 and runs EBGP. To enable all CEs to communicate with each other, in which of the following address families must peer relationships be enabled in the BGP process of ASBR-PE2? (Choose all that apply.)
  1. VPNv4 address family
  2. Unicast BGP address family
  3. VPN instance unicast address family
  4. BGP-LS address family
Correct answer: D
Explanation:
A: 1B: 2 - Mosted
A: 1B: 2 - Mosted
HOW TO OPEN VCE FILES

Use VCE Exam Simulator to open VCE files
Avanaset

HOW TO OPEN VCEX FILES

Use ProfExam Simulator to open VCEX files
ProfExam Screen

ProfExam
ProfExam at a 20% markdown

You have the opportunity to purchase ProfExam at a 20% reduced price

Get Now!