Download Implementing Cisco Application Centric Infrastructure (DCACI).300-620.ExamTopics.2025-11-13.122q.tqb

Vendor: Cisco
Exam Code: 300-620
Exam Name: Implementing Cisco Application Centric Infrastructure (DCACI)
Date: Nov 13, 2025
File Size: 9 MB

How to open TQB files?

Files with TQB (Taurus Question Bank) extension can be opened by Taurus Exam Studio.

Demo Questions

Question 1
An engineer must advertise a bridge domain subnet out of the ACI fabric to an OSPF neighbor. Which two configuration steps are required? (Choose two.)
  1. Add External Subnet for External EPG flag under External EPG
  2. Configure Subnet scope to Advertised Externally
  3. Configure the Subnet under the EPG level
  4. Create Route Control Profile with the export direction under External EPG
  5. Add L3Out profile to the bridge domain using Associated L3Outs section
Correct answer: BE
Explanation:
BE: 17 - Mosted
BE: 17 - Mosted
Question 2
In-band is currently configured and used to manage the Cisco ACI fabric. The requirement is for leaf and spine switches to use out-of-band management for NTP protocol. Which action accomplishes this goal?
  1. Select Out-of-Band as Management EPG in the default DateTimePolicy.
  2. Create an Override Policy with NTP Out-of-Band for leaf and spine switches.
  3. Change the interface used for APIC external connectivity to ooband.
  4. Add a new filter to the utilized Out-of-Band-Contract to allow NTP protocol.
Correct answer: A
Explanation:
A: 5 - MostedC: 1
A: 5 - MostedC: 1
Question 3
An engineer deploys a two-pod Cisco ACI Multi-Pod environment. Why should no more than two Cisco APIC controllers be deployed in the same pod?
  1. to enable equal capacity to scale in each pod
  2. to avoid losing all replicas of a shard if a pod fails
  3. to avoid hair-pinning traffic that is destined for the primary APIC controller between pods
  4. to ensure that all nodes in all pods have local access to a controller
Correct answer: B
Explanation:
B: 6 - Mosted
B: 6 - Mosted
Question 4
Refer to the exhibit. An engineer must divert the traffic between VM-1 and VM-2 by using a Multi-Node service graph. The solution should prevent an insufficient number of available Layer 4 to Layer 7 devices in the first cluster. Which configuration set accomplishes this goal?
    • PBR node tracking
    • tracking threshold with action bypass
    • symmetric PBR
    • resilient hashing
    • PBR node tracking
    • tracking threshold with action permit
    • unidirectional PBR
    • resilient hashing
    • PBR node tracking
    • tracking threshold with action permit
    • symmetric PBR
    • resilient hashing
    • PBR node tracking
    • tracking threshold with action deny
    • symmetric PBR
    • unidirectional PBR
Correct answer: A
Explanation:
A: 4 - MostedC: 1
A: 4 - MostedC: 1
Question 5
Which two IP address types are available for transport over the ISN when they are configured from Cisco ACI Multi-Site Orchestrator? (Choose two.)
  1. Management IP of APICs
  2. Management IP of the MSO Node
  3. Anycast Overlay Multicast TEP
  4. MP-BGP EVPN Router-ID
  5. Common Pervasive Gateway
Correct answer: CD
Explanation:
CD: 13 - Mosted
CD: 13 - Mosted
Question 6
The customer is looking for redundant interconnection of the existing network to the new ACI fabric. Unicast and multicast traffic must be routed between the two networks. Which L3Out implementation meets these requirements?
Correct answer: B
Explanation:
A: 1B: 4 - Mosted
A: 1B: 4 - Mosted
Question 7
Refer to the exhibit. A Cisco ACI environment hosts two e-commerce applications. The default contract from a common tenant between different application tiers is used, and the applications work as expected. The customer wants to move to more specific contracts to prevent unwanted traffic between EPGs. A network administrator creates the app-to-db contract to meet this objective for the application and database tiers. The application EPGs must communicate only with their respective database EPGs. How should this contract be configured to meet this requirement?
  1. Set the app-to-db scope to Global.
  2. Set the app-to-db scope to Application Profile.
  3. Implement the app-to-db scope as VRF.
  4. Implement the app-to-db as a Taboo contract.
Correct answer: B
Explanation:
B: 6 - Mosted
B: 6 - Mosted
Question 8
Refer to the exhibit. A company merges three of its departments: CORP, HR, and SERVICES, Currently, the connectivity between departments is achieved by using VRF route leaking. The requirement is to redesign the Cisco ACI networking architecture to communicate between EPGs and BDs from any tenant without configuring contracts or VRF route leaking. Which configuration meets these criteria?
  1. Configure an unenforced VRF in the user tenant and map all required EPGs to it.
  2. Implement an enforced VRF in the common tenant and map all required BDs to it.
  3. Configure an enforced VRF in the user tenant and map all required EPGs to it.
  4. Implement an unenforced VRF in the common tenant and map all required BDs to it.
Correct answer: D
Explanation:
D: 5 - Mosted
D: 5 - Mosted
Question 9
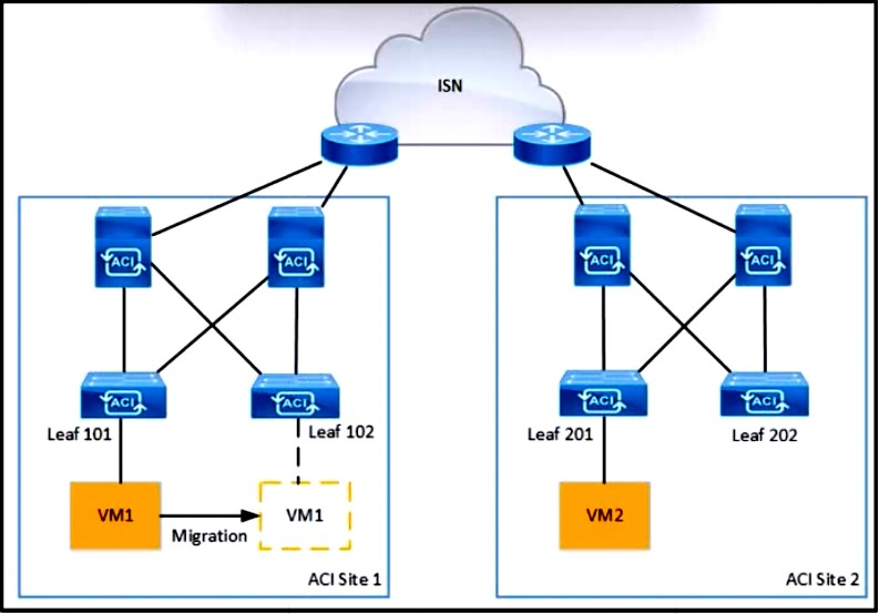
Refer to the exhibit. VM1 and VM2 are in Cisco ACI POD1 and communication takes place. Which event is triggered when VM2 is live migrated from POD1 to POD2?
  1. Leaf 102 installs a bounce entry for VM2 pointing to the PTEP address of leaf 201.
  2. Leaf 201 creates a tunnel with leaf 102 because of the bounced traffic that is destined to VM2.
  3. Spines from POD2 send an MP-BGP EVPN update to the leaves in POD1 about the new location of VM2.
  4. An MP-BGP EVPN update is received by spines in POD1 announcing the reachability of VM2 via the proxy VTEP address of the spines in POD2.
Correct answer: D
Explanation:
D: 3 - Mosted
D: 3 - Mosted
Question 10
A packet is routed between two endpoints on different Cisco ACI leaf switches. Which VXLAN VNID is applied to the packet?
  1. FD
  2. EPG
  3. VRF
  4. BD
Correct answer: C
Explanation:
B: 2C: 6 - Mosted
B: 2C: 6 - Mosted
HOW TO OPEN VCE FILES

Use VCE Exam Simulator to open VCE files
Avanaset

HOW TO OPEN VCEX FILES

Use ProfExam Simulator to open VCEX files
ProfExam Screen

ProfExam
ProfExam at a 20% markdown

You have the opportunity to purchase ProfExam at a 20% reduced price

Get Now!